а как ты пытаешься подключится ? есть проэкт под машину? попробуй через отдельный файл моторного блока к примеру
Распишу пошагово поточнее:
1. Подключаю VCX к машине
2. Подключаю VCX к компу (появляется сообщение VCI Monitor, что он доступен)
3. Запускаю Monaco
4. Нажимаю Temporary Workspace, выбираю файл CR43.CMR-D, далее в меню New workspace выбираю MBCar_MBVan_SMR_DiagnosticCAN_V_02_05, жму Finish.
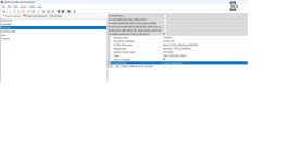
Эффект такой же как будто машина не подключена и вот такой экран

Внизу вот такие ошибки:
Error Message created on 27.01.2023
Software Version 8.16.015
[15:39:18:918] An error occurred in the Complete Vehicle Coding HMI Control. addInfo: In the current configuration, no ECUs are available to read coding data. ErrorCode: HMI_E_CVC ( 0x830100AE )
[15:39:18:805] STAT: eRT_PDU_API_CALL_FAILED; DYN: PDUCreateComLogicalLink returned: PDU_ERR_FCT_FAILED [Function call failed] ErrorCode: eRT_PDU_API_CALL_FAILED ( 0x8427D090 )