В большинстве случаев доступ до вариантного кодирования закрыт, вместо кодировочных значений отображаются знак "?"
Для доступа нужно получить разрешение.
Подключаемся к блоку в Vediamo, при этом должен быть выбран соответствующий CBF файл Sim4LSE.CBF (именно для ЭБУ SIM4LKE )
В левом дереве в одном из подменю нужно выбрать вкладку DJ_VariantenCodierungAktivieren и кликнуть по вкладке.
В результате чего получен доступ к вариантному кодированию, переходим в меню codings, вкладка variant coding, и теперь можно считать кодировку, сохранить кодировку и менять значение в кодировочной ячейке.
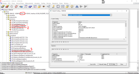
Для доступа нужно получить разрешение.
Подключаемся к блоку в Vediamo, при этом должен быть выбран соответствующий CBF файл Sim4LSE.CBF (именно для ЭБУ SIM4LKE )
В левом дереве в одном из подменю нужно выбрать вкладку DJ_VariantenCodierungAktivieren и кликнуть по вкладке.
В результате чего получен доступ к вариантному кодированию, переходим в меню codings, вкладка variant coding, и теперь можно считать кодировку, сохранить кодировку и менять значение в кодировочной ячейке.







